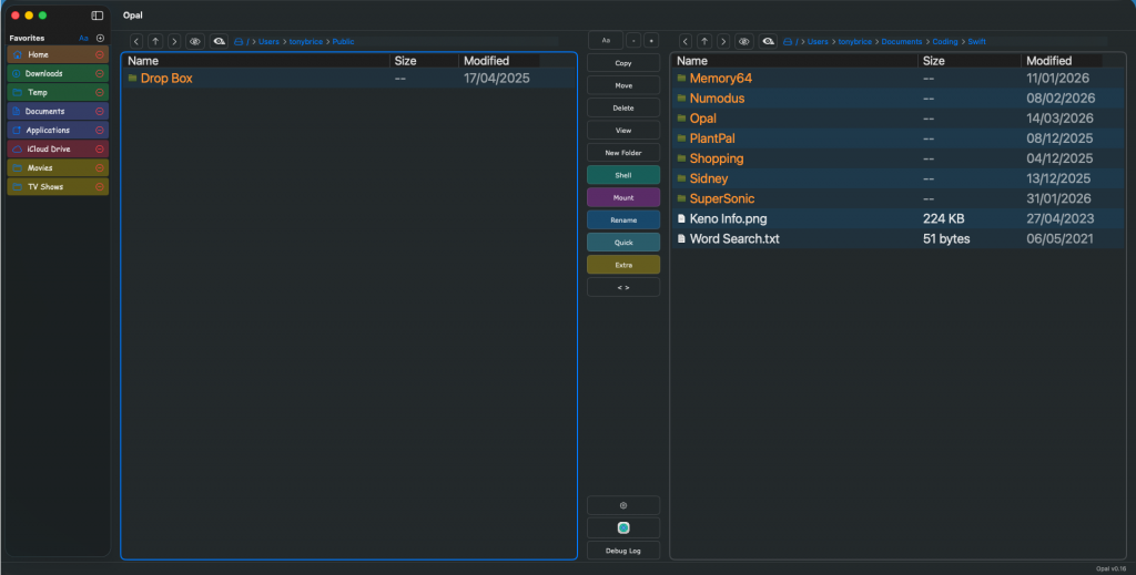
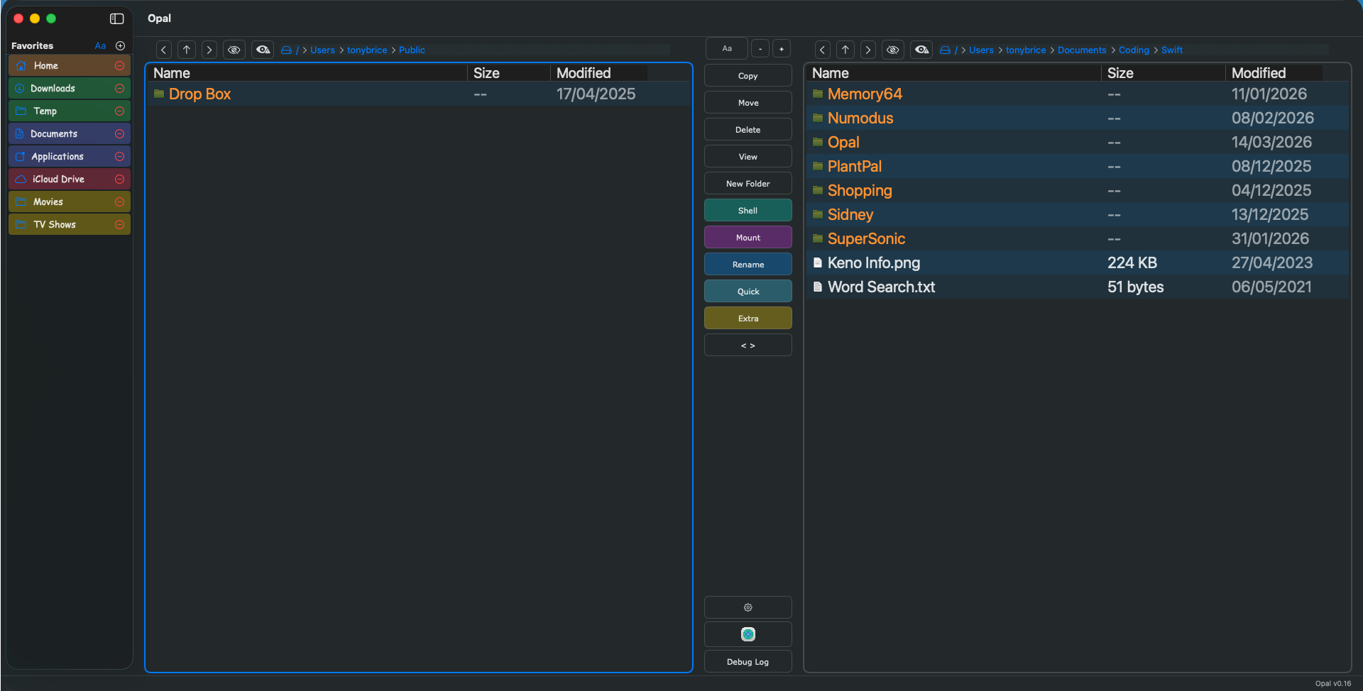
Opal – Work in Progress
Swift built file browser in the style of the Amiga classic “Directory Opus” featuring customisable buttons, colours and drive paths, 2 lister files window, intuitive UI system and designed to be completely configurable and easy to use. This app will be for Mac only.


Dev20 – Work in Progress
Dev20 is a complete development system used in conjunction with Kick Assembler for all the available memory configurations of the Vic 20. I’ve seen many of these complete development environments for the Commodore 64 but, apart from the excellent Turbo Rascal which only lets you code in Pascal, there isn’t a full-featured Vic equivalent.
Dev20 will let you set up memory management for all aspects of your projects, such as where the character memory starts. It has a built in screen builder, custom character set creation, project management, integration with Vice for building and testing your code, Claude code assistance built in and multiple files can be open in a Visual studio like tab system.
Also included is a powerful character set grabber tool which lets you load any Vic 20 .prg file into Dev20 and then check the available memory areas to look for custom designed characters. Then you are able to use a drag system to copy any of these into your own custom character set. This is ideal for grabbing a nice, custom alphabet to save you designing your own, such as in the screenshots where I’ve used the A-Z from Doodlebug. Dev20 has built in simple routines that can be run from a button to show custom screens and character sets within Vice to see how they will look on the real hardware. The character set designer also features a block area where multiple characters can be stacked together if you are designing a bigger image with characters, for example.
Currently work in progress includes snippets which will be addable files to your own projects that can perform functions like libraries. An example would be simple code to build a screen on the Vic based on your design in the screen tool, which can then be modified/optimised as needed as I also hope to add a simple compression system for these to allow for the Vic’s tiny memory availability.
Screenshots below will illustrate how close to completion this project is:






